SourceTree是一款开源的Git客户端,SourceTree是很多软件开发者采用的开发软件,是 Windows 和Mac OS X 下免费的 Git 和 Hg 客户端管理工具。SourceTree客户端为开发者提供一个简洁界面的客户端,支持创建、克隆、提交、push、pull 和合并等操作。大大简化了开发者与代码库之间的Git操作方式,对于那些不熟悉Git命令的开发者来说非常实用。winwin7位大家带来的GIT客户端为中文版,已完美汉化!
使用方法
使用中若出现提示:
“ssh-agent ... System.NullReferenceException”异常,请将Git升级到2.6版后再试一试。
出现此问题是此版本的一个bug,官方正在修复中。
SourceTree使用教程:
-->在github上注册一个账号,然后登陆。
-->在github上点击create new, new repository, 随便输入一个项目名称即可,注意选上init this repository with readme(不选择也可以,事后再自己编辑),见下图所示:

-->如果想删除刚创建的项目,可以,点右下角的setting,见下图所示:

-->将页面拉到最下边,点击delete this repository,在弹出层中输入项目名称,点击删除即可,见下图所示:

-->现在要在本地clone出远程的项目,在github上点击刚才创建的项目,进行项目详情,在右下角有一块信息,复制httPS连接,见下图所示:

-->在本地随便一个目录下,输入以下命令,git clone https://github.com/collonn/MyBatisGen.git,(这里用了一个我的开源项目做为示例),
-->我们可以看到,新建的项目除了一个readme文件,什么也没有,你可以随便将一个maven项目的内容copy到此目录下,编译正确后,就可以提交了,下面我们以SourceTree为例,来演示怎么用可视化GUI工具提交修改。
--下载并安装SourceTree,以windows版本为例,安装完成后,打开sourcetree,见下图所示:

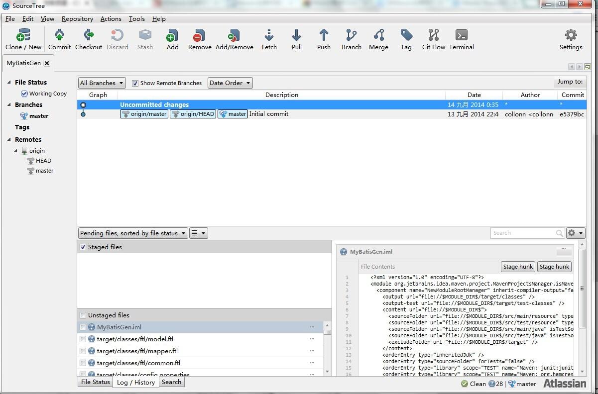
-->点击file-open,选择我们刚才clone出来的项目的根目录后,打开后,见下图所示:,可以看到,branches只有一个master, 点击右边的Uncommited changes,会显示你所有有改动但未提交的文件。

-->看Unstaged files这一块内容,我们按住shift,选择所有你要提交的文件,然后再点鼠标右键,选择add(意思就是add到本地的索引库),操作完成后,Staged files这块内容就会出现我们刚才选择的所有文件,见下图所示:

-->在我们提交到本地repo前,我们先在sourcetree中设置一下通用information,当commit到本地时,这个infomation会当做通用的提交信息,点击tool->options,在full name和email address中输入你的github账号信息,见下图所示:

-->返回到我们刚才那一点,在Staged files中选择要提交到本地仓库的文件后,点击sourcetree左上角的commit之后,会让我们输入comments about this commit,输入后,点提交,可能会提示你再输入github的用户名和密码,见下图所示:

-->至此,我们只是提交到了本地仓库,最后一步就是如提交到远程仓库了,点击工具栏的push按钮,就可以提交到远程仓库(push到远程前,最好先从远程pull一把)。点击pull,即可从远程仓库下载最新的别人提交的修改了,见下图所示:

-->点击push后,会让你选择提交到远程仓库的哪个分支,自己决定吧,提交到远程仓库后,github上就可以看到你提交的内容了,见下图所示:

-->在分支1上的修改可以通过cherry pick,直接将修改的代码commit到分支2上。
也可以在分支2上去过merge操作来获取其它分支的commit,但是要通过intellij idea去进行merge。
注意cherry pick只用直接取到你本次提交的代码,另人在你提交之前的提交不会搞过来,而merge则会把你提交前别人提交也也搞过来。
intellij ide操作见下图所示::

-->sourcetree左边栏的Branches,可以随便删除,再重新从Remotes中选择你要check out的分支,clone到本地仓库。
-->对于当前的所有本地改动,都可以用Stash功能将改动暂时保存,在任何时候都可以进行apply stash to current work branch。
-->至此,githut和sourcetree的使用,就结束了,工具只是方便大众化,不排斥只用command line操作
特色
一 克隆Clone
二 提交Commit和推送Push
三 拉取pull和获取fetch
四 版本回退reset
五 检出checkout
六 标签Tag
功能
1、简化了你与Git和Hg库的交互方式,可以通过直观、简洁、干净、友好的客户端管理本地的和远程的代码仓库。
2、简化团队的DVCS操作,可以执行提交、推送、获取、合并分支等操作,按照书签的方式管理代码库,并提供日志视图。
3、方便的使用Git流和Hg流。保持代码库的整洁,使开发过程变得更有效率。
4、为高级开发人员带来更大的便利,你可以根据变更集和cherry-p ick进行评审。
优势
SourceTree拥有可视化界面的项目版本控制软件,适用于git项目管理
使用远程仓库的好处就是可以不同而地方不同的电脑直接拉取项目开发,开发完提交就行了
还可以进行多人协作开发
上一篇:小丸子工具箱
下一篇:EzViewer(图片浏览工具)


360解压缩软件2023
看图王2345下载|2345看图王电脑版 v10.9官方免费版
WPS Office 2019免费办公软件
QQ浏览器2023 v11.5绿色版精简版(去广告纯净版)
下载酷我音乐盒2023
酷狗音乐播放器|酷狗音乐下载安装 V2023官方版
360驱动大师离线版|360驱动大师网卡版官方下载 v2023
【360极速浏览器】 360浏览器极速版(360急速浏览器) V2023正式版
【360浏览器】360安全浏览器下载 官方免费版2023 v14.1.1012.0
【优酷下载】优酷播放器_优酷客户端 2019官方最新版
腾讯视频播放器2023官方版
【下载爱奇艺播放器】爱奇艺视频播放器电脑版 2022官方版
2345加速浏览器(安全版) V10.27.0官方最新版
【QQ电脑管家】腾讯电脑管家官方最新版 2024
360安全卫士下载【360卫士官方最新版】2023_v14.0