5118站长工具箱是一款针对5118平台的浏览器插件站长工具箱,,为站长们提供更好的SEO优化服务,可以帮助用户进行大数据分析,查网站关键词排名,页面死链,百度收录情况等,掌握实时的热搜走势,是5118用户不可或缺的插件!

5118浏览器插件功能
1、新增百度排名优化难度系数分析
5118插件又开挂啦,新增了一个强大的百度增强功能,百度优化难易度解析,丰富而全面的数据分析,
一目了然的看到百度搜索结果中各排名站点SEO情况及SEO机会,大大节省对竞争对手的分析时间,
打开5118插件开关页,或在百度搜索页面开启SEO难易度即可看到

2、新增伪原创功能
5118网页版伪原创功能上线,收到大家广泛好评。现插件版也升级加入伪原创功能啦!
赶紧打开控制面板试一试,任意网页划词选择,即可生成伪原创内容!

3、新增违规词功能
通过大数据监测获取最新最全的广告、暴恐、**、政治、低俗等各类敏感词和违规词,
并实时更新。为大家AI赋能,节省内容审核的人力成本和提高工作效率,躲避风险。

5118插件使用教程
1.下载安装文件
下载压缩包插件,然后存放到(例如:D盘)解压
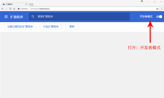
2.打开浏览器拓展安装页面
复制chrome://extensions,并粘贴到地址栏,按回车键进入扩展中心页面。在扩展中心打开右上角的【开发者模式】按钮

3.安装插件
点击左上角“加载已解压的扩展程序”,在文件夹弹框窗口中选中刚解压的文件存放位置。点击确定即可。

更新日志
1、同域名下导出结果混乱,数据存储共享等问题
2、石墨右边功能受插件覆盖影响不能正常使用
3、插件功能栏偶尔出现在中间
4、qq邮箱插件推出后有空白
5、隐藏百度广告后自动刷新弹出广告
6、鼠标查排名导出数据新增URL
7、新增网站查排名导出URL,读取百度排名URL


360解压缩软件2023
看图王2345下载|2345看图王电脑版 v10.9官方免费版
WPS Office 2019免费办公软件
QQ浏览器2023 v11.5绿色版精简版(去广告纯净版)
下载酷我音乐盒2023
酷狗音乐播放器|酷狗音乐下载安装 V2023官方版
360驱动大师离线版|360驱动大师网卡版官方下载 v2023
【360极速浏览器】 360浏览器极速版(360急速浏览器) V2023正式版
【360浏览器】360安全浏览器下载 官方免费版2023 v14.1.1012.0
【优酷下载】优酷播放器_优酷客户端 2019官方最新版
腾讯视频播放器2023官方版
【下载爱奇艺播放器】爱奇艺视频播放器电脑版 2022官方版
2345加速浏览器(安全版) V10.27.0官方最新版
【QQ电脑管家】腾讯电脑管家官方最新版 2024
360安全卫士下载【360卫士官方最新版】2023_v14.0