方法一:Realtek高清晰音频管理器设置
1、进入【控制面板】(可以在任务栏搜索控制面板打开),然后选择【硬件和声音】进入设置。

2、然后选择下方的【Realtek高清晰音频管理器】。

3、点击右上角的【文件夹】图标,进行设置。(注,不同的声卡或是驱动版本,界面可能不一样,不过仔细找下就可以找到设置位置。)

4、然后取消勾选此项【禁用前面板插孔检测】这样就不会检测到插入耳机从而不会自己动用音箱。

方法二:重装声卡驱动程序
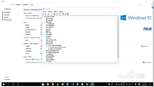
1、右键点击【此电脑】---【管理】---选择【设备管理器】
2、在设备管理器中选择【声音、视频和游戏控制器】,右键点击【Realtek High Definition Audio】或【Intel High Definition Audio 】---更新驱动程序
注:如果要先卸载可能 右键点击卸载设备。
3、这里大家可以选择自动搜索更新的驱动程序软件来让Win10自动安装,也可以安装自己的驱动可以选择【浏览计算机以查找驱动程序软件(R)】

方法三:重新启动你的声卡设备
2、在设备管理器中点击“声音、视频和游戏控制器”前边的“>”,可以看到你的声音播放设备
2、光标悬停到你的声音播放设备名称上,鼠标右键点击后弹出一个菜单,点击“禁用设备”。
3、几秒钟后屏幕右下角的小喇叭后边显示一个红色错号,表示设备已禁用。。再次用鼠标右键点击弹出菜单,点击“启用设备”,几秒钟后屏幕右下角的小喇叭恢复正常,表示设备已禁用。然后调节音量试一下,不出意外的话耳机里就会出现声音了。

上面几种方法大家都可以尝试一下,毕竟导致声音问题的原因还是比较多的,如设备问题,驱动问题,设置问题等。